Can Ig See Story Screenshots are a fun and appealing tool for youngsters and adults, providing a mix of education and learning and entertainment. From coloring pages and problems to mathematics obstacles and word games, these worksheets satisfy a vast array of passions and ages. They aid improve important thinking, analytic, and creativity, making them optimal for homeschooling, classrooms, or family members tasks.
Easily easily accessible online, printable worksheets are a time-saving resource that can transform any type of day right into a discovering journey. Whether you require rainy-day tasks or additional understanding tools, these worksheets give countless possibilities for fun and education and learning. Download and take pleasure in today!
Can Ig See Story Screenshots

Can Ig See Story Screenshots
Free kindergarten to grade 6 math worksheets organized by grade and topic Skip counting addition subtraction multiplication division rounding fractions and much more No advertisements and no login required Explore all of our learning numbers worksheets (recognizing and printing numbers), counting worksheets (counting objects, skip counting, counting backwards) and comparing numbers worksheets ("more than", "less than", ordering numbers).
1st Grade Number Charts And Counting Worksheets

How To See If Someone Screenshot Your Instagram Story Easy Tutorial
Can Ig See Story ScreenshotsFree 1st grade word problem worksheets. Includes word problems for addition, subtraction, fractions, lengths, time and money, as well as mixed problem worksheets. Also number charts, addition, subtraction, telling time, counting money and much more. Free 1st grade addition worksheets Adding with pictures number lines mental addition number bonds missing addends adding whole tens completing the next ten adding in columns and much more No login required
Our grade 1 geometry worksheets focus on identifying and drawing two dimensional shapes: squares, rectangles, circles, triangles, ovals and diamonds (rhombuses). We also cover rotating and scaling shapes and introduce 3D shapes. USB CAN B i n T ProE What Are Instagram Stories How To Create Instagram Stories
Grade 1 Math Worksheets Comparing Numbers K5 Learning

Create And Design Certificate Online With Free Templates Fotor
Place Value and other 1st grade math worksheets organized by topic Includes identifying tens and ones combining tens and ones rounding and writing numbers in normal form and expanded form No login required Instagram Homepage
Our grade 1 subtraction worksheets provide practice in solving basic subtraction problems Exercises begin with simple subtraction facts using pictures or number lines and progress to subtraction of 2 digit numbers in columns Pin De Martina Em Can Ig Stories How To See If Someone Watched Your Instagram Story Online

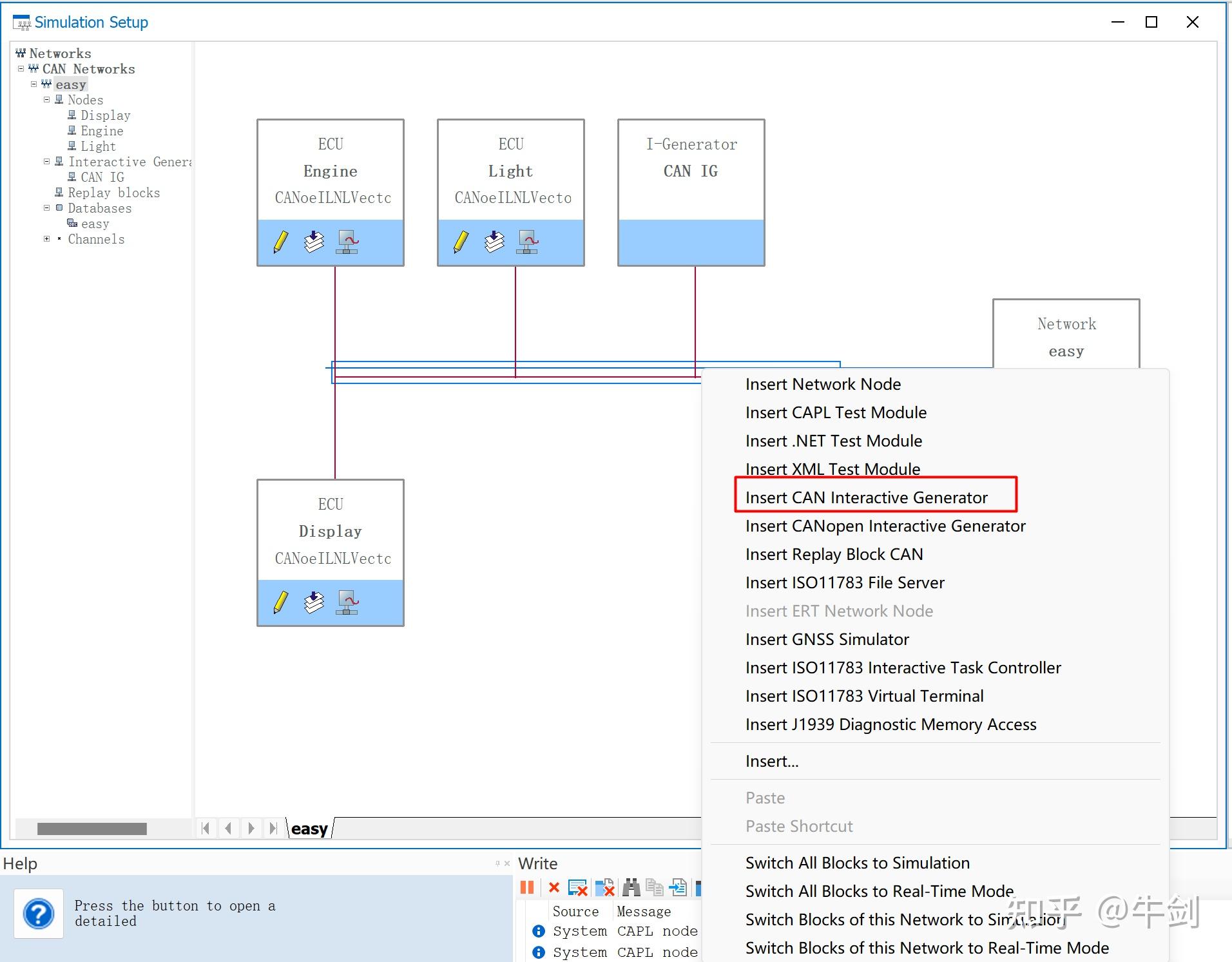
3 5 CANoe

Pin De En Moda De Ropa Ropa Hachiko

3 5 CANoe
Astro Gempak GempakNews 9 Bintang Masih Teruskan Perjuangan Dalam

Instagram Screenshot

Instgram Story Viewer Iwebsalo

Highlights Inspo For Instagram

Instagram Homepage

CANoe CSDN

Ask Me Anything Instagram Post